Logo

Hot Docs Cinema

Welcome
Login  Sign up
Home Solutions
New support ticket
Check ticket status
Solution home General Agile Manual

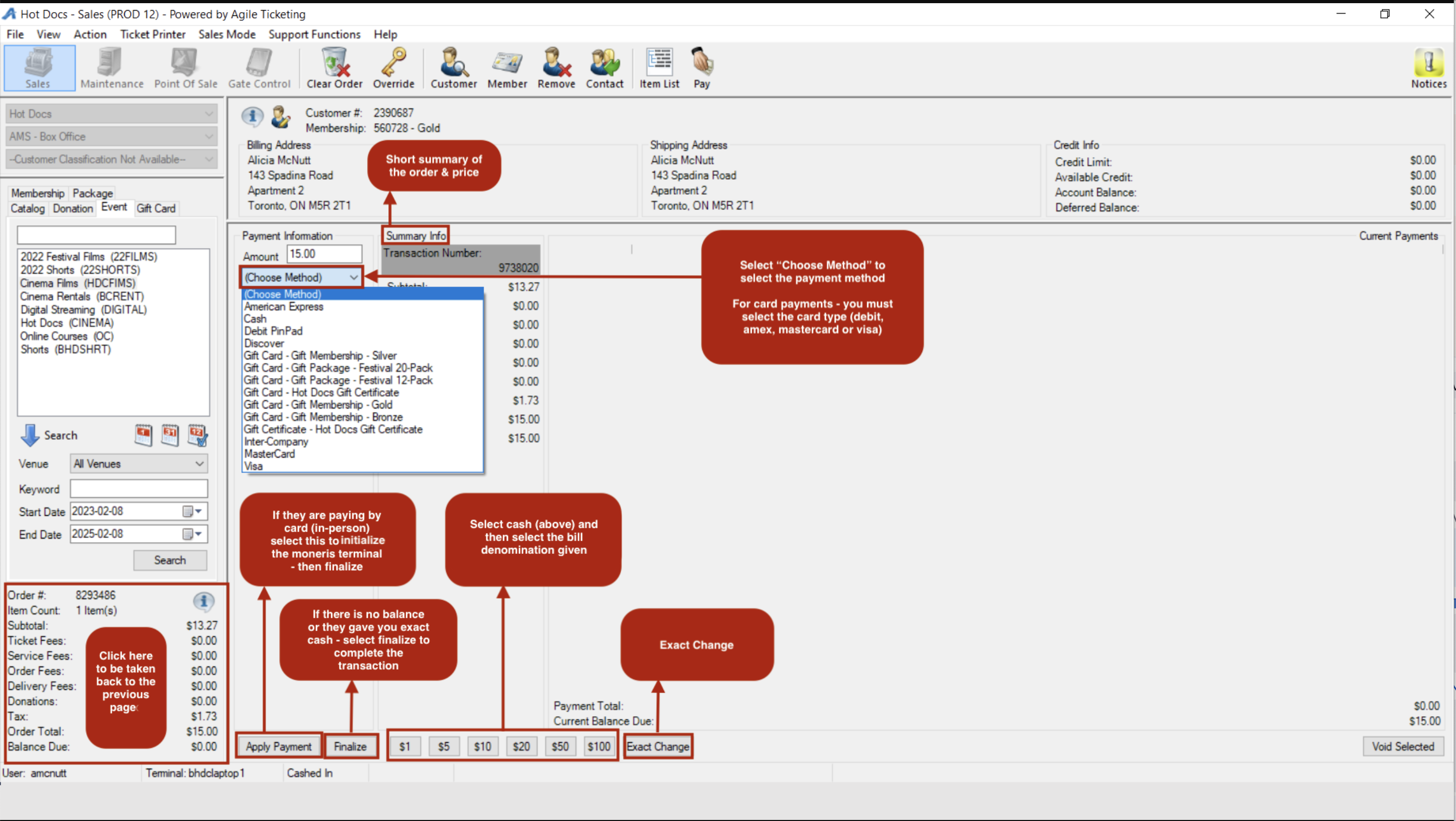
AMS- Sales Print

Created by: Brittanie Chandler

Modified on: Sat, 25 Mar, 2023 at 1:15 PM



B
Brittanie is the author of this solution article.

Did you find it helpful? Yes No

Send feedback
Sorry we couldn't be helpful. Help us improve this article with your feedback.

Related Articles

    Home Solutions Cookie policy
    Help Desk Software by Freshdesk
    Article views count